#6_[ModelSim] 프로젝트 소스파일을 Edit 또는 더블클릭 시 메모장이 열리는 현상 문제해결
6단계로 이루어진 모델심 프로젝트 소스파일을 Edit 또는 더블클릭 시 메모장이 열리는 현상 문제해결
본 게시물은 ModelSim 프로젝트 소스파일이 열리는 과정에서 메모장이 나타나는 현상에 대해
실제로 진행하여 문제 해결하면서 작성하였습니다.
(작성일 기준 : 2019.10.21)
< 개발 환경 >
CPU : E3-1231 v3 3.40GHz (8 CPUs)
RAM : 24GB
OS : Windows 10 Pro 64bit
Tool : ModelSim PE Student Edition 10.4a
1. 프로젝트 소스 파일을 클릭 시 다음과 같은 현상이 나타남
- 사용할 앱을 선택하거나, 메모장이 뜨는 현상이 나옵니다.
- 옛 개발도구라서 이러한 부분은 고려하지 않은거 같습니다.


2. 새로운 소스 파일 생성
- 1~4번 과정을 거쳐 새로운 소스 파일을 생성합니다.

3. 새로 추가된 파일 저장
- 1번에 보시면 새로운 파일명이 나타납니다.
- 2번은 아무 내용을 적으세요.
- "Alt+S" 누르거나 저장 버튼을 누르시면 "Save as" 팝업이 뜹니다.
- 3번은 파일명을 저장합니다. Verilog 파일이므로 뒤에 확장자명은 .v 로 하겠습니다.
- 4번은 저장

4-1. 저장된 파일 불러오기
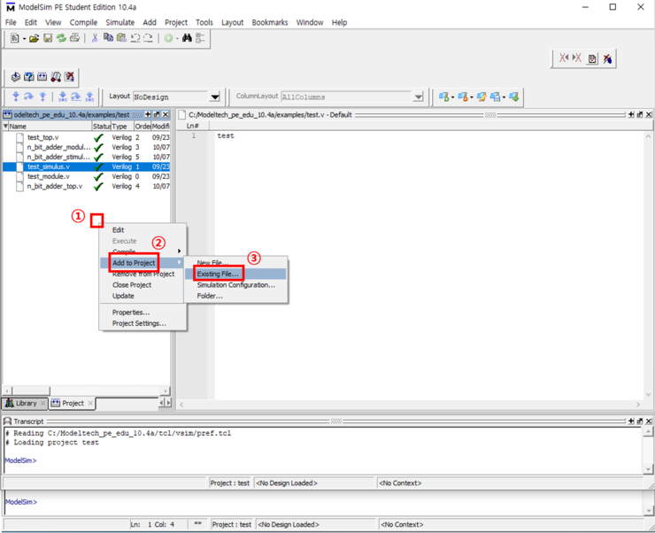
- 1번은 프로젝트 소스파일 리스트에서 허공에 오른쪽 마우스 클릭합니다.
- 2~3번으로 통해 외부 파일을 로드하는 메뉴입니다.

4-2. 저장된 파일 불러오기
- 1번에서 팝업이 뜹니다.
- 2번에서 외부 파일을 불러오기 위해 클릭하여 3번과 같이 팝업이 뜹니다.
- 4번은 저장한 파일을 선택하여 5번 열기 버튼을 눌러 6번에 불러올 파일에 대한 경로를 확인합니다.
- 확인 후 7번인 OK 버튼을 눌러 저장된 파일을 불러옵니다.

5. 불러온 파일 더블클릭 또는 Edit
- 1번을 보시면 추가된 파일이 나타납니다.
- 해당 파일을 더블클릭 또는 Edit을 누르시면 2번과 같이 ModelSim 안에 에디팅 창이 나타납니다.

6. 다른 소스 파일 에디팅 창 확인
- 1번은 모든 소스 파일들을 더블클릭 또는 Edit을 누르면 2번과 같이 소스파일들이 탭으로 추가되면서 에디팅 창이 각각 나타나게 됩니다.
- 이로써 메모장이 나타나는 현상은 해결하였습니다. 수고하셨습니다.

감사합니다.
잘못된 정보나 오타 및 수정사항이 있을 경우 댓글로 달아주시면 감사하겠습니다.
'Embedded > FPGA' 카테고리의 다른 글
| [ModelSim/Verilog] 프로젝트 생성, 에디팅, 컴파일, 시뮬레이트 (0) | 2019.09.23 |
|---|---|
| [ModelSim/Verilog] ModelSim PE Student Edition 10.4a 개발도구 설치 (0) | 2019.09.23 |
| [Xilinx] ISE 14.7 Design Suite 개발도구 FPGA 업로드 방법 (5) | 2018.05.15 |
| [Xilinx] ISE 14.7 Design Suite 개발도구 호환성 문제 및 해결 (0) | 2018.05.15 |
| [Xilinx] ISE 14.7 Design Suite 개발도구 설치하기전 (0) | 2018.05.15 |


































